Skypeで勝手にスパムをばらまき!? もしもMicrosoftアカウントが乗っ取られたら
(7/12)
前の画像
この写真の記事へ
次の画像
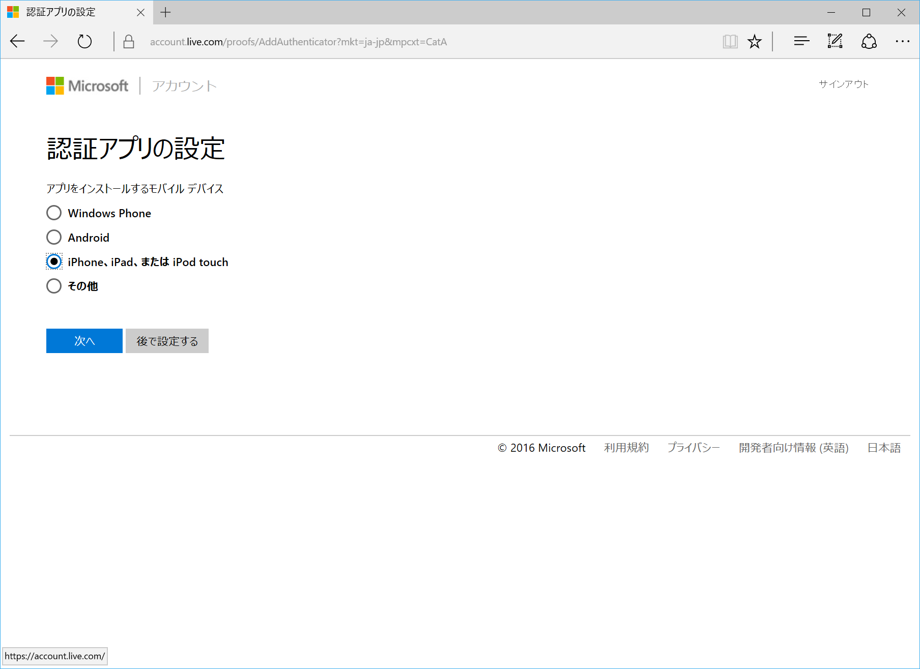
プラットフォームを選択。ここではiPhoneを使って認証する
前の画像
この写真の記事へ
次の画像