IE9専用のカスタマイズツール「TweakIE9」
(3/3)
前の画像
この写真の記事へ
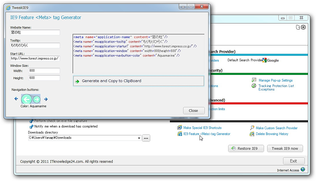
Webサイトのピン留め機能を活用するためのメタタグを生成
前の画像
この写真の記事へ
関連記事
【特集】“速い”“安全”“美しい”満を持して登場した「Internet Explorer 9」(11/04/26)