前の画像
この写真の記事へ
次の画像
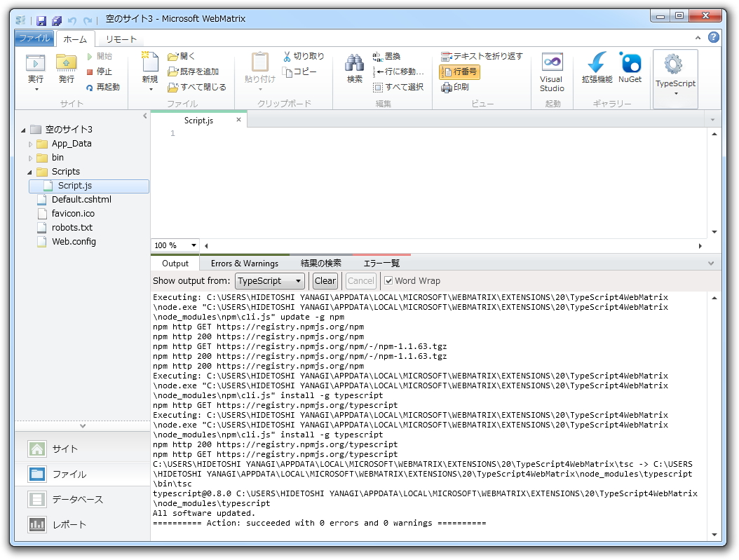
「TypeScript」のコンパイラは初回利用時に“npm”経由で自動的にセットアップされる
Microsoft、「TypeScript 0.9」をリリース。発表以来最大のアップデート
2013年6月19日