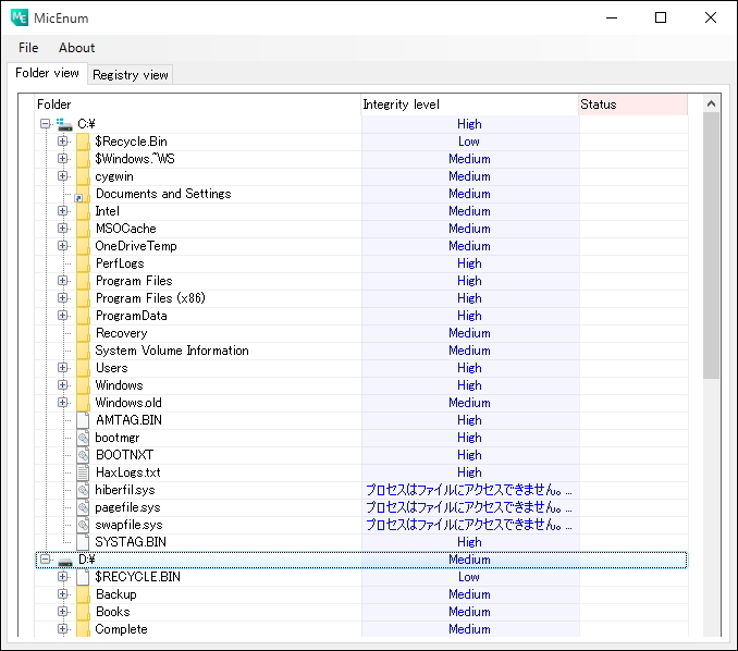
ファイルやフォルダーの“整合性レベル”をチェックできるGUIツール「MicEnum」
(1/3)
この写真の記事へ
次の画像
「MicEnum」v0.1
この写真の記事へ
次の画像