2つのファイルやフォルダーの内容を比較して違いをわかりやすく表示「WinMerge」
(6/7)
前の画像
(6/7)
次の画像
記事へ
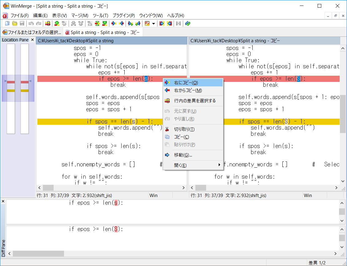
内容のコピーも簡単
前の画像
(6/7)
次の画像
記事へ
関連記事
CSV/TSVファイルをExcelのようにテーブル表示 ~「WinMerge 日本語版」v2.16.6+-jp-11
2020年7月30日