前の画像
記事へ
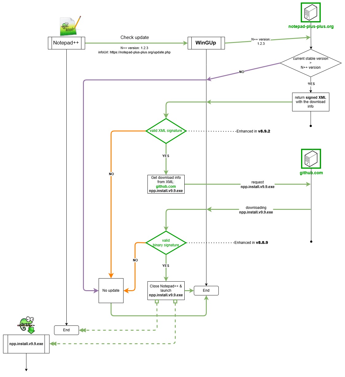
対策後のアップデートプロセス
「Notepad++」の自動更新で不正ファイルがDLされる問題、開発チームが調査結果を公表
2026年2月3日
「Notepad++」の自動更新機能にセキュリティ欠陥、偽の更新ファイルにすり替えられる
2025年12月12日
人気テキストエディター「Notepad++」に脆弱性が指摘されるも、開発元は否定
2025年10月8日
「Notepad++」が20周年 ~マルチ編集をフルサポートした記念バージョンv8.6が公開
2023年11月24日
定番ライブ配信ツール「OBS Studio」でセキュリティ事件、一部プラグインが乗っ取り
2026年3月10日
連載やじうまの杜
Windowsの定番テキストエディター「Notepad++」がMacに対応、ネイティブAPIで書き直し
2026年4月28日
macOS版「Notepad++」プロジェクトが商標侵害・誤認誘導の疑いで炎上
2026年5月5日